Projet

Général

Profil

Actions

US #704

ouvert

1_Calcul KPIs à partir du tableau de compensation V1

Ajouté par Tarek AOUADI il y a plus d'un an. Mis à jour il y a 5 mois.

Statut:
Closed
Priorité:
Normal
Assigné à:
Version cible:
Début:
26/09/2024
Echéance:
25/11/2024 (En retard de environ 15 mois)
% réalisé:

0%

Temps estimé:

Fichiers

Ouput.png (438 ko) Ouput.png Tarek AOUADI, 26/09/2024 00:08
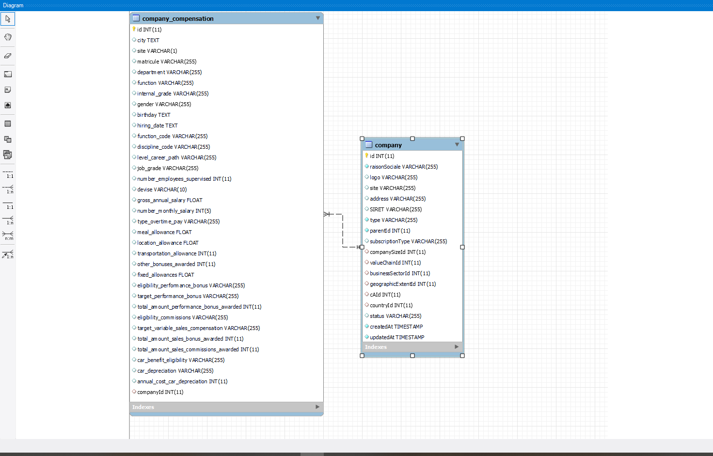
MySQL Workbench 27_09_2024_BDD.png (107 ko) MySQL Workbench 27_09_2024_BDD.png ahlem belgacem, 27/09/2024 11:14
calcul_compenstaion-data.xlsx (14 ko) calcul_compenstaion-data.xlsx Tarek AOUADI, 01/10/2024 17:42
result_calcul_salary_mass_TODOWAFA.xlsx (9,77 ko) result_calcul_salary_mass_TODOWAFA.xlsx Tarek AOUADI, 12/12/2024 18:02

Mis à jour par Tarek AOUADI il y a plus d'un an

1. documentation
objet + calcul

2. développement :
BDD :
TABLE compagny et compagny_Compensation

API /compensatation/datas(compagnyid, type)

type = compagny, secteur , country

Algo :

a. récupérer le secteur id de la compagny id ( secteur_id = BusinessSectorId )
b. Var_compagny_Select = récupérer les compangies de la Table Compagny where BusinessSectorId = secteur_id
c. Récupéré les datas des Var_compagny_Select de la table compagny_Compensation
d. Calcul
e. Envoi un objet(à définir )

Mis à jour par Tarek AOUADI il y a plus d'un an

  • Fichier clipboard-202409260006-gwzjr.png ajouté

Mis à jour par Tarek AOUADI il y a plus d'un an

  • Fichier clipboard-202409260006-gwzjr.png supprimé

Mis à jour par Tarek AOUADI il y a plus d'un an

Mis à jour par ahlem belgacem il y a plus d'un an

  • Fichier MySQL Workbench 26_09_2024_BDD.png ajouté

Mis à jour par ahlem belgacem il y a plus d'un an

  • Fichier MySQL Workbench 26_09_2024_BDD.png supprimé

Mis à jour par Tarek AOUADI il y a plus d'un an

  • Assigné à mis à Wafa Miled

Mis à jour par Tarek AOUADI il y a plus d'un an

  • Version cible changé de 64 à 63

Mis à jour par Tarek AOUADI il y a environ un an

  • Version cible changé de 63 à 64

Mis à jour par Tarek AOUADI il y a environ un an

  • Sujet changé de 1_Calcul data à partir du tableau de compensation par Secteur à 1_Calcul KPIs à partir du tableau de compensation par Secteur et par Job

Mis à jour par Tarek AOUADI il y a environ un an

  • Echéance mis à 25/11/2024

Mis à jour par Tarek AOUADI il y a environ un an

  • Version cible changé de 64 à Backlog

Mis à jour par Tarek AOUADI il y a environ un an

  • Sujet changé de 1_Calcul KPIs à partir du tableau de compensation par Secteur et par Job à 1_Calcul KPIs à partir du tableau de compensation
  • Version cible changé de Backlog à Socle_V11

Mis à jour par Tarek AOUADI il y a environ un an

  • Sujet changé de 1_Calcul KPIs à partir du tableau de compensation à 1_Calcul KPIs à partir du tableau de compensation V1

Mis à jour par Tarek AOUADI il y a environ un an

  • Version cible changé de Socle_V11 à Socle_V12

Mis à jour par Tarek AOUADI il y a environ un an

  • Version cible changé de Socle_V12 à Socle_V11

Mis à jour par Tarek AOUADI il y a environ un an

  • Version cible changé de Socle_V11 à Socle_V10

Mis à jour par Tarek AOUADI il y a environ un an

  • Statut changé de New à In Progress

Mis à jour par Tarek AOUADI il y a environ un an

  • Statut changé de In Progress à Ready For Test

Mis à jour par ahlem belgacem il y a environ un an

  • Statut changé de Ready For Test à Ready For Recette

Mis à jour par Tarek AOUADI il y a 6 mois

  • Statut changé de Ready For Recette à Done

Mis à jour par Tarek AOUADI il y a 5 mois

  • Statut changé de Done à Closed
Actions

Formats disponibles : Atom PDF